目前富瑭企服推出十周年限时活动:公司注册+三年代理记账=1200元!!!名额有限,具体优惠详情请联系:18938030986(微信同号)免费咨询

很多老板以为公司不干了,放着不管就行。但其实,不注销的公司会一直“活着”,要报税、年报,一旦漏掉,会被列入异常,甚至影响法人征信。
今天我们就用最直白的话,把公司注销的完整流程一步步讲明白,让你清清楚楚、顺顺利利退出。

如果执照丢失,需要先办理遗失声明公告(登报),再申请补办,建议提前处理,否则注销会卡住。
法人如果是外籍人士,需提供护照+居留证件,部分情况还需公证,建议提前咨询确认。
这份文件需要按公司章程规定的比例通过决议,一般需要三分之二以上表决权同意。不知道怎么写?我可以帮你出模板。
公司注销必须先到税务局办理清税,拿到税务注销证明后,才能去工商局提交材料。这是最容易踩坑的环节,逾期未申报的税款必须补缴,否则无法注销。
注销完成后工商局会要求上交全套印章,提前找好放哪里,别到时候手忙脚乱。
工商注销前需先注销银行对公账户,并拿到银行出具的销户证明,这一步很多人会忘!
一般情况不需要,但如遇到股权变更、历史遗留问题,工商局可能会要求补充提供,有备无患。
登录电子税务局。
点击菜单路径:【我要办税】——【状态信息报告】——【清税申报(税务注销办理)】。

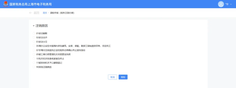
进入功能菜单后,系统会展示注销原因选项列表。

根据企业实际情况选择注销原因。
录入相应信息。
点击【预检】按钮,系统开始校验是否符合注销条件。

场景:即办注销通过适用情况:纳税人满足即办资格及即办条件,且不存在未办结事项。
确认注销:
系统弹出提示:“您符合税务即办注销条件,还请确定是否注销!”
点击【确定】。

2.办理成功提示:
系统提示:“您申请的清税申报业务已办理成功,点击查看《清税证明》。”
点击【《清税证明》】。

3.下载证明:
页面跳转至清税证明界面。
点击【下载】按钮,即可保存电子版《清税证明》。

老板们要多留意新规的具体执行要求,结合自家企业的实际情况早做打算。
拿不准的话,就找专业机构问问(可识别文中二维码加我微信咨询代办哦~),按规矩走完退出流程,这样能保住企业的好信用,以后想再创业也方便。

